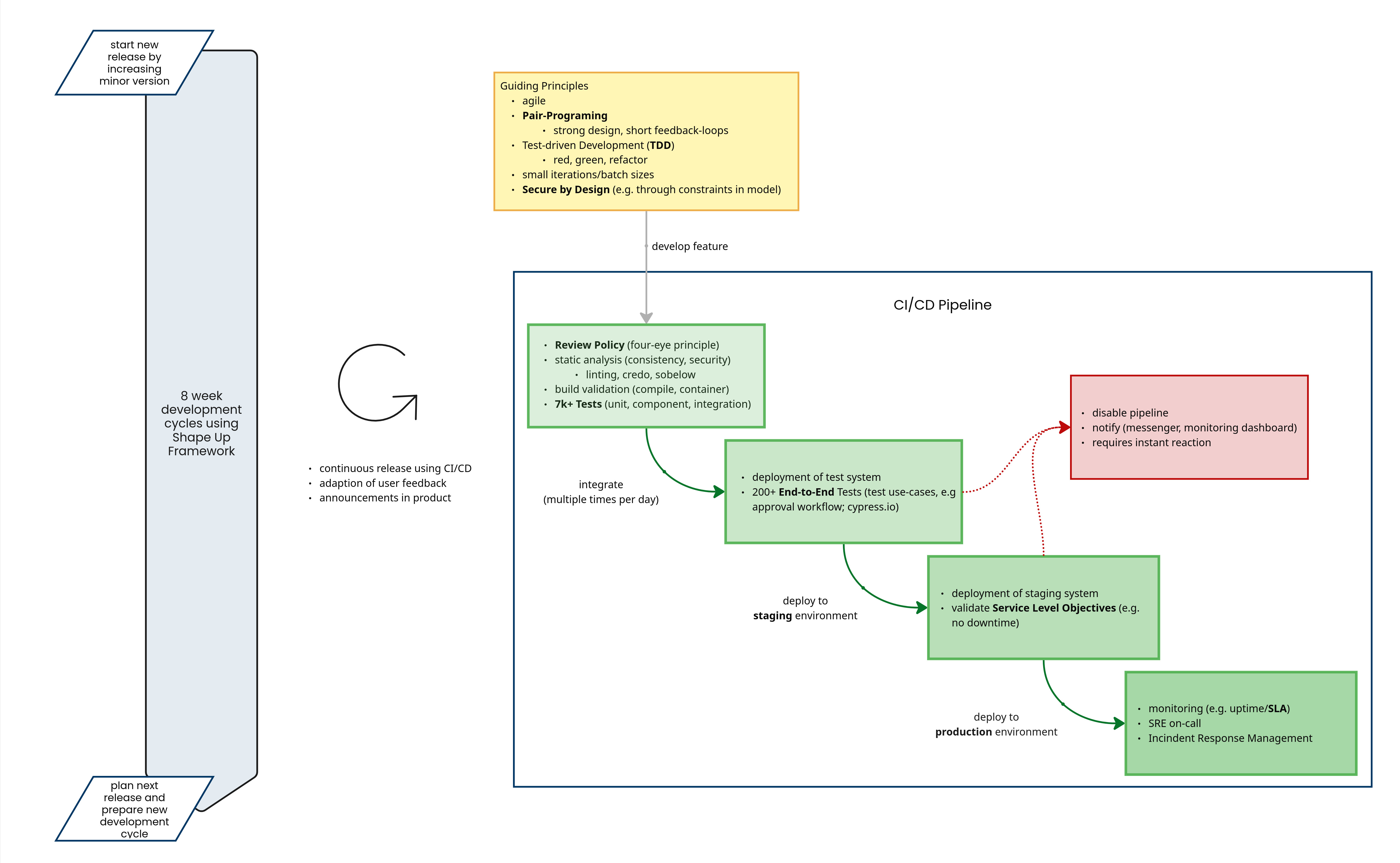
Our Q.wiki development process runs in 8‑week cycles. Changing the Q.wiki version number therefore does not indicate the release of new features, but the start of a new cycle. This means the established approach of performing validation when the version changes is no longer effective.
Q.wiki Now! updates are released several times a day as very small, incremental code changes via a so‑called CI/CD pipeline. Each change passes through multiple test stages:

- Every released change must be internally approved by a second person.
- Based on this change, a Q.wiki build is automatically created and all functions are tested automatically.
- Due to continuous release and code updates, these tests run several times a day.
- Changes that successfully pass all tests are deployed to the Q.wiki Now! environment.
- This means we automatically validate all standard Q.wiki functions several times a day.
- After the system has been set up and configured, an initial validation against customer‑specific requirements is necessary.
- Re-validation by users is only required if we substantially change an essential component in Q.wiki through bug fixes, enhancements, or new development. We proactively inform our customers about such changes via Q.wikinger announcements and the release notes.

A system validation is intended to ensure that the system performs its (core) processes as required. The (core) processes of a management system based on Q.wiki typically include:
- User login and logout
- Creating and deleting a Q.wiki page
- Using the search function
- Sending emails for read confirmations
- Functionality of the approval workflow including email delivery
- Updating an attachment
- Commenting on a page
- Creating a change request and editing a page
- Assigning a page to a standard
Additional functions are automatically validated by our end-to-end tests as of 06/2025 (this list is not exhaustive).
| Area | Test |
| General | Customer-specific translations |
| General | Access only possible after authentication |
| Audits | Create, edit, etc. |
| Tasks | Edit |
| Tasks | Create |
| Tasks | Comments |
| Tasks | Attachments |
| WebDAV | Open, edit, and save attachments |
| Glossary | Create entries |
| Glossary | Word recognition in processes |
| Group Management | Edit and create Groups |
| Internal Projects | Create, edit, etc. |
| Logs | Create, edit, etc. |
| Notifications | Directnotifications |
| Notifications | Email notifications |
| Personal Page | Favorites |
| Portal | Display new Units |
| Processes | Create page/file |
| Processes | Metadata in site header |
| Processes | Extra fields in site control |
| Processes | Create and edit flowcharts |
| Processes | Up-to-dateness check time calculation |
| Processes | Revision comparison/history |
| Processes | Document number |
| Processes | Attachments and links |
| Processes | Create and submit read confirmation |
| Processes | Comments |
| Processes | Create and use templates |
| Processes | Workflow completes successfully |
| Attachments | PDF Viewer |
| Login | Login works as expected |
| User Profiles | Personal user profile including settings |
| User Profiles | User profile overview |
| Passwort reset | Compliance with password policy, functionality |
| Risks | Create, edit, etc. |
| Roles | Role dashboard |
| Roles | Role widget and linking to processes |
| Search | Indexing / hit control |
| Standards | Edit/add standards |
| Standards | Link standards to processes |
| Units | Create, rename |
| Usermanagement | Create and edit users Registration |
| Register | users |
| SCIM | Azure connection |
| Module Generator | All basic functions of the module generator |
Was this article helpful?
That’s Great!
Thank you for your feedback
Sorry! We couldn't be helpful
Thank you for your feedback
Feedback sent
We appreciate your effort and will try to fix the article